1С:Консолидация


Решение «1С:Консолидация» предназначено для автоматизации широкого спектра задач, связанных с подготовкой и анализом отчетности групп компаний, филиальных структур, а также отдельных компаний. В числе функциональных возможностей «1С:Консолидация 8» — консолидация управленческой и бухгалтерской отчетности, управление предприятием на основе ключевых показателей эффективности, а также перевод отчетности из одного стандарта в другие.
| 1С:Консолидация 8
|
|---|
| Отзывы клиентов о внедрении 1С:Консолидация 8 для Казахстана
|
| Стоимость |
| Сервисное обслуживание |
| Отличия «1С:Консолидация 8 ПРОФ» |
| Функциональность «1С:Консолидация» |
Что дает использование «1С:Консолидация 8» различным категориям бизнес-пользователей?
Руководству предприятия:
- Получение управленческой отчетности именно в том виде, который требуется в каждом конкретном случае:
- если какие-то формы или таблицы уже используются — необходимая информация будет представлена в привычном для пользователя формате;
- если есть необходимость в расширении и углублении получаемых данных — «1С:Консолидация» позволяет реализовать самые разнообразные требования к составу и форме управленческих отчетов.
- Широкие возможности для выхода на качественно новый уровень анализа и управления деятельностью предприятия:
- одним взглядом видеть общую картину: аналитические отчеты в виде диаграмм реализуют обобщенное графическое представление, позволяющее выявить общие структурные зависимости, наиболее критичные отклонения, тенденции изменения показателей;
- анализировать проблемные участки: представленные выше данные можно также получить в виде комплекта сводных таблиц, позволяющих выделить компоненты тех или иных зависимостей и отклонений;
- определить источник проблемы: при необходимости, напрямую из сводного отчета можно выйти на первичные документы, относящиеся к проблемной области. Не нужно самому открывать бухгалтерскую или торговую систему и искать данные: «1С:Консолидация» все сделает сама.
- Качественная поддержка управления деятельностью группы компаний:
- обеспечение рационального баланса между централизацией и делегированием функций планирования и контроля в управляющей компании и зависимых организациях;
- сравнительный анализ эффективности различных компаний, входящих в группу;
- выделение внутренних финансовых потоков, разделение предприятий по положительному или отрицательному сальдо внутригрупповых оборотов;
- принятие аргументированных решений по трансфертному ценообразованию;
- организация единого бюджетного процесса и казначейства в рамках группы компаний;
- поддержка мультифирменных схем налогового планирования и оптимизации.
- Снижение затрат на подготовку и аудит трансформированной отчетности
Финансовой службе
- Реализация любых требований к финансовой отчетности: в конфигурацию встроены мощные и гибкие средства разработки отчетных форм, позволяющие предоставлять необходимую информацию для внешних и внутренних потребителей:
- топ-менеджмент;
- инвесторы;
- кредиторы;
- аудиторы;
- государство.
- Разнообразные средства перекрестной проверки комплектов отчетности:
- на этапе разработки — анализ установленных взаимосвязей, маршрутов трансформации данных;
- на этапе формирования — сверка значений показателей различных отчетов (камеральная проверка) с формированием протокола.
- Различные источники получения данных: при формировании одного и того же комплекта отчетов, одновременно можно использовать:
- информацию, полученную напрямую из учетных решений на платформах «1С:Предприятие 7.7» и «1С:Предприятие 8»;
- данные из файлов — табличных документов;
- ручной ввод и корректировку информации, с возможностью сохранения аудиторского следа и комментариев к изменениям.
- Тесное взаимодействие с другими учетными решениями на платформе «1С:Предприятие 8»: пользователь при необходимости может из непосредственно из окна «1С:Консолидации» открыть окно информационной базы, данные которой используются в отчете, и там продолжить расшифровку вплоть до первичного документа.
- Механизмы автоматической сверки внутригрупповых оборотов позволяют оперативно проверять отчеты десятков организационных единиц.
- Описание регламента сборки и консолидации отчетности позволяет:
- снизить влияние «человеческого фактора» на сроки и качество подготовки данных;
- автоматически готовить комплект отчетов по нажатию кнопки;
- использовать только подготовленные и проверенные данные: если отчетность собирается в несколько этапов, и отчеты, формируемые на каждом этапе, используют данные предыдущих — переход на следующий этап возможен только в том случае, когда достоверно известно, что исходная информация готова к использованию.
В целом, описанные выше возможности позволяют существенно снизить сроки закрытия периодов.
Отделу МСФО
- Возможность быстрой пользовательской настройки трансформационных моделей, основных форм отчетности и примечаний.
- Мультивалютность и конвертация показателей в соответствии с IAS 21.
- Консолидация с учетом основных положений IAS 24, 27, 28, 31, IFRS 3:
- различные методы консолидации;
- одноступенчатая и многоступенчатая консолидация;
- автоматические сверка, урегулирование, элиминация внутригрупповых операций;
- регистрация инвесторов и связанных сторон;
- организационно-финансовая структура группы любой сложности, включая субхолдинги и сегменты;
- расчет полной доли владения группы и доли меньшинства для групп со сложными взаимными инвестициями;
- расчет гуд-вилла и учет приобретения/потери контроля над компаниями в периоде консолидации.
Беспрецедентные возможности по выверке и расшифровке информации существенно облегчают не только аудит отчетности, но и трансформационных моделей. Существенное сокращение сроков автоматизации достигается за счет имеющейся в поставке модели «Трансформация и консолидация МСФО».
Прикладное решение выпускается в двух вариантах:
- «1С:Консолидация 8».
- «1С:Консолидация 8 ПРОФ» — отличается дополнительной функциональностью.
Функциональность прикладного решения

Гибкие возможности по настройке, сбору, входному контролю и пакетной обработке отчетности обеспечивают формирование индивидуальных и консолидированных отчетов и бюджетов с учетом как автоматических, так и ручных корректировок исходных показателей отчетности. Комфортные возможности по определению структуры показателей, их аналитических измерений, правил расчета и проверки показателей облегчают конечным бизнес-пользователям определение политики обработки отчетности, снижают трудоемкость и минимизируют вероятность ошибок.
Реализованные способы удаленного доступа, такие как веб-интерфейс, распределенные информационные базы (только «1С:Консолидация 8 ПРОФ»), выборка данных из внешних информационных баз «1С:Предприятия», позволяют организовать территориально распределенную обработку данных. Это существенно снижает трудоемкость ввода исходных данных и способствует повышению качества отчетности.
Развитые функции по определению организационно-финансовой структуры группы обеспечивают формирование различных (в том числе и пересекающихся) периметров консолидации информации, что позволяет обслуживать произвольные принципы группировки бизнес-единиц (включая отраслевые, географические и прочие варианты сегментации). Функции по регистрации организационных изменений в группе компаний позволяют обслуживать сложные схемы взаимных инвестиций между компаниями холдинга, а также определение степени контроля над бизнес-единицами группы.
Прикладное решение обеспечивает не только планирование и выполнение регламента процесса обработки отчетности как совокупности взаимосвязанных этапов, но и определение участников этого процесса и их ролей. Взаимосвязанное управление состояниями отчетов и этапов обработки расширяет возможности по управлению процессом подготовки корпоративной отчетности.
Поддержка мультивалютности и пересчета значений показателей отчетности в другую валюту обеспечивают корректное представление корпоративной отчетности в необходимой валюте.
Поддержка многосценарности при обработке отчетности и возможность оперирования различными версиями нормативно-справочной информации обеспечивают возможность план-фактного и "Что если?" анализа показателей отчетности.
Прикладное решение содержит средства для всестороннего анализа накопленных данных. Аналитические возможности системы обеспечиваются за счет:
- поддержки аналитических измерений показателей отчетности
- использования произвольных классификаторов
- гибких возможностей по настройке, персонализации и представлению аналитической информации с помощью аналитических отчетов и аналитических панелей
- интеллектуального анализа, использующего взаимодополняющие методы обнаружения знаний
В прикладном решении серьезное внимание уделено аудируемости информации. Поддерживаются различные виды автоматических расшифровок, включая расшифровку до документа внешней информационной базы. Графическое представление зависимостей между различными показателями отчетности в виде дерева облегчает декомпозицию интегральных показателей и проверку корректности расчетных соотношений. Обеспечивается сохранение не только ключевой нормативно-справочной информации, но и расчетных алгоритмов, которые были использованы при формировании отчетов.
Указанная функциональность позволяет использовать «1С:Консолидацию 8» для автоматизации полного цикла подготовки корпоративной отчетности, бюджетного управления, а также для решения родственных прикладных задач.Прикладное решение «1С:Консолидация 8» разработано в тесном взаимодействии с компаниями и .
Методические модели
В прикладное решение «1С:Консолидация 8» включены методические модели (кейсы):
- Бюджетирование торговой компании.
- Бюджетирование группы компаний (только «1С:Консолидация 8 ПРОФ»).
- Трансформация и консолидация по МСФО (только «1С:Консолидация 8 ПРОФ»).
- Консолидация РБСУ.
Каждая модель содержит:
- План показателей отчетности и аналитических измерений.
- Комплект бланков отчетов, правил их обработки и правил проверки.
- Шаблон процесса по обработке отчетности.
- Аналитические отчеты и панели.
Методические модели могут быть использованы без изменений или модифицированы.
Разработка отчетных форм
«1С:Консолидация 8» содержит удобные средства для разработки структуры отчетных форм. В процессе разработки определяются:
- структура показателей отчетов;
- аналитические измерения отчетов и отдельных показателей;
- варианты визуализации показателей отчетов (различные макеты отчетных форм);
- правила расчета показателей отчетов или автоматических корректировок;
- правила проверки корректности заполнения отдельных отчетных форм, а также их комплектов.
Визуальное конструирование
Существенно ускоряют процесс разработки отчетных форм средства визуального конструирования от макета отчетной формы к структуре показателей отчета.

Формулы и процедуры
Формулы и процедуры представляют собой два альтернативных механизма, которые, тем не менее, можно использовать как дополнение друг к другу. Формулы и процедуры предназначены для:
- автоматического определения значений показателей отчетов;
- автоматической проверки правильности заполнения отчетов.
Прикладное решение предоставляет различные способы ускорения разработки формул:
- разработка по образцу целой группы формул для однотипных показателей;
- копирование готовых формул других показателей;
- перетаскивание (drag-and-drop) арифметических и логических операндов, показателей, встроенных функций в окно редактирования формулы.
Подключение к внешним информационным базам
В формулах могут использоваться данные внешних информационных баз.

Бизнес-пользователь может самостоятельно настроить извлечение практически любых данных из внешних информационных баз.
Благодаря способности «1С:Консолидации 8» подключаться к внешним информационным базам отчеты бизнес-единиц группы могут заполняться непосредственно в управляющей компании бизнес-пользователями, отвечающими за подготовку консолидированной отчетности.
Отображение связей между отчетами
Прикладное решение содержит отчеты, отображающие связи между разработанными отчетными формами через формулы расчетов.
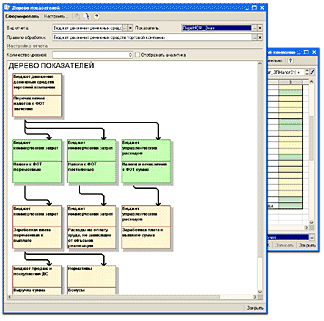
Связи между отчетными формами в целом можно просмотреть с помощью отчета «Связи между отчетами».

Связи между отдельными показателями отчетов можно увидеть в диаграмме «Дерево показателей».

Определение организационно-финансовой структуры группы
Один из важнейших подготовительных этапов процесса консолидации — определение бизнес-единиц, агрегированная информация по которым подлежит консолидации, т.е. описание организационно-финансовой структуры группы как совокупности бизнес-единиц и структуры их подчиненности. «1С:Консолидация 8» позволяет описать различные аспекты организационно-финансовой структуры группы:
- состав бизнес-единиц;
- иерархическую структуру подчиненности;
- используемые в отношении бизнес-единиц методы консолидации;
- состав собственников и доли их владения бизнес-единицами группы.
Элементами организационно-финансовой структуры (ОФС) могут являться не только юридические лица, но и их структурные подразделения, филиалы, центры финансового учета или ответственности. Группа бизнес-единиц может представлять собой холдинг, филиальную структуру, субхолдинг, отраслевой или географический сегмент, группу центров финансового учета или ответственности.
Определение периметра и методов консолидации
«1С:Консолидация«» обеспечивает определение периметра консолидации, то есть совокупности бизнес-единиц (организаций, филиалов, центров финансовой ответственности), включенных в группу для составления консолидированной отчетности.

При этом могут быть определены различные версии одного и того же периметра консолидации, что обеспечивает не только регистрацию организационных изменений, но и их планирование, сценарный анализ, а также сохранение исторической информации.
«1С: Консолидация 8» поддерживает произвольное количество уровней иерархии ОФС и допускает пересечение групп бизнес-единиц, например, в интересах формирования сегментной отчетности.

В системе поддерживаются стандартные методы консолидации:
- полная консолидация;
- пропорциональная консолидация;
- долевое участие.
Обеспечивается как директивное, так и автоматическое определение метода консолидации, что дает возможность учесть как формальные, так и неформальные критерии при определении степени контроля над связанной организацией и соответствующего метода консолидации.
Автоматический способ определения метода консолидации основан на встроенном в прикладное решение алгоритме определения полной доли владения организацией со стороны ключевых собственников периметра.
Расчет доли полного владения организациями и определение состава собственников
В прикладном решении реализован оригинальный алгоритм расчета полных долей владения в группах со сложной структурой, который иллюстрируется (в отличие от известных аналогов) наглядным отчетом. Соответствие этого алгоритма требованиям МСФО подтверждено положительным заключением .
Используемый подход при расчете полной доли владения позволяет отразить все встречающиеся на практике варианты схем владения ключевыми собственниками организаций периметра консолидации:
- стандартная группа компаний (материнская компания и ее дочерние организации);
- сегментная отчетность (материнская компания вне периметра консолидации);
- неформальное владение группой ключевых акционеров некоторой совокупностью бизнес-единиц.
В качестве исходных данных для расчета выступает состав собственников каждой организации, а также их доли прямого владения.

Система поддерживает определение полной доли владения не только для простых схем, но также косвенных (через другие дочерние компании) и встречных (взаимные инвестиции компаний).

Примечание. На схеме серым цветом обозначены доли прямого владения, красным цветом — доли полного владения, полученные в результате автоматического расчета.

Наглядное представление организационной структуры
Структура подчиненности бизнес-единиц, для которых будет готовиться комплект отчетности, демонстрируется диаграммой «Организационная структура». Диаграмма отображает каждую бизнес-единицу прямоугольником, цвет которого зависит от ее типа (желтый цвет — консолидирующая организация, фиолетовый — обычная, зеленый — элиминирующая).

Интеграция
Одним из начальных рабочих этапов консолидационного процесса является ввод данных подчиненных бизнес-единиц. Этот этап существенно влияет на общую трудоемкость консолидации, а также на достоверность результирующих отчетов.
«1С:Консолидация 8» обеспечивает ввод данных из различных внешних систем (в том числе построенных не на платформе «1С:Предприятие») и имеет ряд сервисных функций, существенно снижающих трудоемкость импорта, входного контроля и классификации исходных данных.

Реализованы следующие способы удаленного ввода данных в информационную базу «1С:Консолидация 8»:
- извлечение данных из внешних информационных баз «1С:Предприятие»;
- импорт файлов;
- распределенные информационные базы (только 1С:Консолидация 8 ПРОФ);
- веб-интерфейс (только 1С:Консолидация 8 ПРОФ).
Извлечение данных из внешних информационных баз платформы «1С:Предприятие»
Благодаря способности «1С:Консолидация 8» подключаться к внешним информационным базам платформ «1С:Предприятие» и «1С:Предприятие 7.7», отчеты бизнес-единиц группы могут заполнять бизнес-пользователи управляющей компании, отвечающие за подготовку консолидированной отчетности.
Примечание. Возможность подключения к базам «1С:Предприятие 7.7» появилась в редакции 1.2.
Порядок взаимодействия управляющей компании с бизнес-единицами группы может быть следующим:
- после завершения отчетного периода бизнес-единица передает в управляющую компанию резервную копию своей информационной базы, являющейся источником отчетных данных;
- специалисты управляющей компании восстанавливают резервную копию в своей информационной системе как отдельную информационную базу;
- бизнес-пользователи управляющей компании с помощью прикладного решения «1С:Консолидация 8» (использующего подключение к этой информационной базе) формируют комплект отчетов по бизнес-единице.
В прикладном решении реализована возможность расшифровки показателей до документа внешней информационной базы.
Импорт файлов
«1С:Консолидация 8» обеспечивает групповой импорт внешних файлов в информационную базу. При этом может быть обеспечен многоуровневый входной контроль данных.
Процесс импорта данных в системе «1С:Консолидация 8» организован следующим образом:
- управляющая компания передает удаленным бизнес-единицам бланки отчетных форм в виде файлов табличных документов системы «1C:Предприятие 8» или файлов формата MS Excel;
- удаленные бизнес-единицы заполняют тем или иным способом эти формы и возвращают их в управляющую компанию;
- в управляющей компании на основании импортированных файлов формируется индивидуальная отчетность.
Подобная схема взаимодействия с бизнес-единицами упрощает формирование единых стандартов передачи исходной отчетности.
Автоматический входной контроль
«1С:Консолидация 8» обеспечивает автоматический контроль соответствия импортируемого отчета переданному ранее шаблону, а также внутренней непротиворечивости отчета. Если системой выявлены несоответствия, оператор получает соответствующее уведомление. Предоставляется возможность ручной корректировки показателей, при этом история всех изменений сохраняется в системе, что упрощает последующий аудит отчетности.
Хранение импортированных файлов
Поступающие из подчиненных бизнес-единиц исходные файлы могут сохраняться непосредственно в информационной базе прикладного решения, что обеспечивает:
- Упрощение оперирования файлами за счет их классификации по ключевым аналитическим измерениям:
- период;
- сценарий;
- организация;
- вид отчета.
- Защиту от возможной фальсификации.
- Возможность хранения версий файлов.

Интеграция со средствами управления процессами
Средства управления процессами, реализованные в системе «1С:Консолидация 8», поддерживают автоматический пакетный импорт файлов, полученных от бизнес-единиц и последующее формирование на их основе отчетов. Тесная интеграция функциональности по импорту внешних данных и средств управления процессами обеспечивает существенное снижение трудоемкости этого этапа обработки отчетности при увеличении достоверности данных и управляемости процесса.
Распределенные информационные базы
Группа компаний может применять прикладное решение для работы с распределенными информационными базами (РИБ), когда используются территориально разнесенные компьютеры, не соединенные локальной сетью.
Примечание. Данная возможность реализована варианте прикладного решения «1С:Консолидация 8 ПРОФ».
Для автоматизации обмена данными между узлами распределенной информационной базы используется механизм «Автономное решение», созданный в рамках совместного проекта фирмы «1С» и корпорации Intel. Механизм использует различные каналы передачи информации и предоставляет пользователю упрощенный интерфейс обмена.
Узлы распределенной информационной базы периодически обмениваются файлами, содержащими сведения о внесенных изменениях от момента последнего обмена.
Механизм поддерживает следующие варианты обмена файлами со сведениями об изменениях:
- обмен через файловый ресурс (через диск компьютера, сетевой диск, съемный диск, флеш-карту);
- обмен через единый FTP файловый ресурс (то есть через Интернет).
Процедура обмена данными одинакова для обоих вариантов — передаются файлы формата XML. Отличие заключаются лишь в способе передачи файлов.

В настройках параметров обмена можно указать, что обмен будет запускаться по расписанию: по определенным дням недели и в определенное время. Или, что обмен будет запускаться, как только в разъем компьютера будет вставлена флеш-карта или съемный диск.
Настройки автоматического запуска не мешают запускать процедуру обмена в произвольные моменты времени по желанию пользователя.
Предусматривается перенос не только учетных данных, но и перенос изменений конфигурации программы из центрального узла в периферийные узлы, когда такие изменения будут происходить. Следует заметить, что в распределенной информационной базе соблюдается следующее правило: все изменения конфигурации программы могут производиться только в центральном узле. Оттуда они передаются во все остальные узлы распределенной информационной базы. Механизм «Автономное решение» помогает автоматизировать этот процесс и максимально облегчить его рядовым пользователям.
Механизм «Автономное решение» использует планы обмена, у которых установлен признак «РИБ» (распределенная информационная база), а также планы обмена без этого признака.
Обмен данными с мобильными пользователями
Механизм «Автономное решение» облегчает обмен данными с мобильными узлами информационной базы, устанавливаемыми на переносных компьютерах (ноутбуках).
Благодаря использованию прикладного объекта план обмена, объем передаваемой информации сведен к минимуму. Поэтому для выхода в Интернет можно использовать каналы связи с низкой пропускной способностью (например, сотовую связь или dial-up соединение).
Для оптимизации сочетания объемов передаваемой информации и доступных каналов связи можно комбинировать разные способы обмена данными. Например, можно установить порядок, при котором мобильные сотрудники будут получать основные объемы данных, находясь в офисе и включая переносные компьютеры в локальную сеть. А в течение рабочего дня они будут обмениваться небольшими объемами данных по каналам электронной связи.
Обмен данными при работе в офисе и дома
Механизм «Автономное решение» существенно упрощает процедуру обмена данными между центральным узлом информационной базы, расположенным на предприятии, и узлами на удаленных от основной локальной вычислительной сети домашних компьютерах сотрудников.
В качестве варианта обмена целесообразно выбрать обмен через файловый ресурс, а в настройках указать, что процедура обмена должна запускаться автоматически, как только в разъем компьютера будет вставлена флеш-карта (то есть как только компьютер обнаружит определенный каталог).
Веб-интерфейс
Веб-интерфейс предоставляет доступ к данным «1С:Консолидация 8» из любого места, где есть Интернет. Установка специального программного обеспечения на стороне пользователя не требуется.
Примечание. Веб-интерфейс реализован в варианте прикладного решения «1С:Консолидация 8 ПРОФ». Необходимо дополнительно приобрести программный продукт Web-расширение.
Использование веб-интерфейса в удаленных бизнес-единицах дает следующие преимущества:
- сокращение сроков закрытия периодов (особенно на фазе ввода первичной отчетности);
- повышение качества исходной отчетности;
- сокращение трудоемкости для всех участников процесса;
- существенное снижение трудоемкости обслуживания системы;
- снижение совокупной стоимости владения программно-аппаратным комплексом.

Веб-интерфейс ориентирован на заполнение отчетных форм, в том числе способом импорта файлов формата MS Excel и MXL, а также на ввод нормативно-справочной информации в удаленных бизнес-единицах.
Удобной точкой начала работы для пользователя веб-интерфейса является форма «Текущие задачи по отчетам» (которая аналогична одноименному отчету конфигурации и предназначена для отражения списка задач пользователя по заполнению отчетов).

В форме «Текущие задачи по отчетам» отображаются отчеты, подлежащие заполнению. Двойным щелчком мыши по области формы можно открыть соответствующий отчет.

Формы веб-интерфейса для отображения данных идентичны формам прикладного решения.
Регламент подготовки консолидированной отчетности
Работу бизнес-пользователей по подготовке и анализу консолидированной отчетности можно разделить на следующие фазы:
- определение политики консолидации — разработка отчетных форм и плана рабочего процесса, распределение ответственности;
- запуск и исполнение рабочего процесса подготовки консолидированной отчетности;
- анализ накопленной информации.

Для подготовки консолидированной отчетности может потребоваться обработка отчетности большого количество организаций. В процессе подготовки могут быть задействованы многие сотрудники различных структурных подразделений и организаций.
Требования, предъявляемые потребителями консолидированной отчетности к ее актуальности и качеству, традиционно высоки и продолжают повышаться по мере совершенствования процессов управления. Это определяет необходимость оперативного закрытия периодов, обеспечения четкой регламентации и организации процессов обработки корпоративной отчетности, и, соответственно, высокого уровня автоматизации этих процессов в информационных системах.
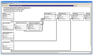
Шаблон рабочего процесса
«1С:Консолидация 8» позволяет организовать регулярный рабочий процесс подготовки корпоративной отчетности по заранее составленному плану (шаблону) и представить его в виде последовательности этапов, ориентированной на формирование целевого комплекта отчетности из исходных комплектов.
При планировании каждого этапа решение позволяет определить:
- содержание этапа — набор операций по обработке некоторой совокупности отчетов;
- область действия этапа — к каким организациям группы он применяется;
- распределение ролей между участниками процесса;
- плановая длительность этапа.

Созданные шаблоны процессов могут быть наглядно представлены в виде сетевых диаграмм.

Права доступа пользователей к информации
В варианте прикладного решения «1С:Консолидация 8 ПРОФ» реализовано ограничение доступа пользователей к хранимым данным. Доступ пользователей к информации может быть ограничен на двух уровнях:
- по типам данным — через назначение пользователю тех или иных ролей, которые он может выполнять;
- по конкретным группам и элементам данных одного вида — через ограничение прав доступа на уровне записей.
Доступ согласно ролям пользователей
Пользователь, обладающий полными правами по работе с информационной базой, назначает роли другим пользователям.
Одному пользователю можно назначить несколько ролей. Например, руководителю отдела бюджетирования, можно назначить роли «Управление процессом», «Обработка отчетов» и «Бизнес-аналитика».

Доступ на уровне записей
Если ролью пользователя разрешен доступ к данным определенного вида, этот доступ можно частично ограничить. Данные могут быть доступны пользователю при соблюдении следующих условий:
- данные относятся к определенным бизнес-единицам;
- данные относятся к определенным видам отчетов.

Подготовка корпоративной отчетности
Подготовка корпоративной отчетности является достаточно трудоемким процессом с большим количеством рутинных операций. Продукт «1С:Консолидация 8» содержит средства автоматизации указанного процесса на всех этапах обработки отчетности.
Индивидуальная обработка отчетов
Индивидуальный режим ввода и обработки отчетов может быть полезен для небольших компаний или для достаточно просто организованной обработки отчетности.

Отчет можно заполнить одним из следующих способов:
- ручное заполнение;
- импорт из файлов (представленных бизнес-единицами группы);
- автоматическое заполнение показателей по формулам и процедурам прикладного решения (в том числе с использованием подключения к внешним информационным базам);
- «сворачивание» по аналитикам на уровне отчета, то есть формирование обобщающего отчета на основании комплекта детализированных отчетов;
- консолидация — формирование консолидированного отчета на основании соответствующих отчетов бизнес-единиц, входящих в периметр консолидации.
Мультивалютность отчетов
При ручном заполнении отчета пользователь может выбрать, в какой валюте вводятся числовые показатели.

Смена валюты и пересчет значений показателей могут производиться в процессе редактирования. Подобное переключение валют используется, когда разные показатели одного отчета удобно измерять в разных валютах.
Автоматическая проверка
Прикладное решение автоматически проверяет подготовленные отчеты.
Для автоматической проверки правильности заполнения экземпляров отчетов используются следующие механизмы:
- процедура проверки;
- формулы контрольных соотношений.
Указанные механизмы настраиваются при разработке отчетной формы.
Проверка выполняется, как только пользователь присвоит экземпляру отчета статус «подготовлен» и при последующих коррекциях отчета. Кроме того, пользователь может запустить проверку в любой момент.
Процедура проверки
Процедура проверки представляет собой программный код на встроенном языке платформы. Процедура может оперировать всеми показателями вида отчета и дополнительно показателями других видов отчетов.
Контрольные соотношения
Формулы контрольных соотношений появились в редакции 1.2. В формулах могут использоваться как показатели текущего отчета, так и показатели других отчетов, в том числе относящиеся к другим периодам.
Корректировка показателей заполненных отчетов
Прикладное решение предлагает два способа корректировок показателей заполненных отчетов:
- ручные операции;
- непосредственная корректировка значений показателей в заполненных отчетах.
Ручные операции
Прикладное решение поддерживает ручные, фиксируемые документально корректировки показателей отчетности, что обеспечивает реализацию аудируемых неалгоритмизируемых изменений показателей.

Для удобства работы в редакции 1.2 добавлена возможность включать ручные операции в состав рабочего процесса; а в версии ПРОФ добавлена возможность разделять по видам и шаблонизировать наиболее часто встречающиеся способы корректировки показателей отчетов.
Непосредственная корректировка значений показателей
Кроме того, прикладное решение поддерживает непосредственное исправление значений показателей в уже сформированных отчетах.
Для редактирования значений по группе аналитических раскрытий пользователю доступны два варианта работы:
- в бланке (печатной форме): в этом случае возможно сразу же распечатать отредактированную таблицу с необходимым форматированием;
- в табличном поле: последнее предпочтительнее при работе с группами раскрытия, по которым имеется значительное (более 1000) количество записей.
Комментарии к показателям и корректировкам
Когда экземпляр отчета просматривают и редактируют несколько пользователей, полезна возможность сохранения списка комментариев, с указанием автора и времени, когда они были сделаны. В редакции 1.2 это реализовано:
- «1С:Консолидация 8» — на уровне отчета в целом.
- «1С:Консолидация 8 ПРОФ» — на уровне отчета в целом и каждого его показателя в отдельности.

Обратное распределение консолидированных показателей
При подготовке консолидированного бюджета по группе компаний может возникнуть необходимость согласованного изменения как консолидированного показателя, так и показателей индивидуальной отчетности, его составляющих. В редакции 1.2 версии ПРОФ реализована возможность осуществлять подобные корректировки разными способами, как вручную, так и автоматически: выбор способа распределения определяется в каждом конкретном случае.
Обратное распределение консолидированных показателей автоматизирует решение ряда задач:
- «спуск» плана на уровень бизнес-единиц;
- распределение вмененных расходов;
- квотирование и секвестирование расходных статей (при составлении бюджета).
Анализ
Прикладное решение предлагает различные средства для анализа происхождения данных в заполненных экземплярах отчетов.
Расшифровка отчета
Если при заполнении экземпляра отчета были использованы данные других отчетов, то последовательными щелчками мыши можно вывести на экран данные о слагаемых выбранного показателя отчета и о происхождении этих слагаемых вплоть до документа внешней информационной базы.
Расшифровка консолидированного отчета
При расшифровке значения (или нескольких значений) консолидированного отчета выводится специализированный отчет, отображающий исходное значение показателя другого отчета, долю его учета при консолидации и итоговое значение, вошедшее в состав консолидированного отчета.
Другой специализированный отчет — консолидированный отчет по изменениям: дополнительно раскрывает все корректировки значений консолидированного отчета.
Отчеты-источники
Из формы экземпляра отчета можно открыть список отчетов, данные которых были использованы для автоматического заполнения текущего отчета.
История корректировок
Историю корректировок отдельных показателей можно просмотреть с помощью отчета о корректировках и карточки показателя.
Управление рабочим процессом
В продукте «1С:Консолидация 8» предусмотрены мощные и гибкие средства управления процессами, позволяющие обеспечить высокий уровень автоматизации рутинных операций на всех этапах обработки отчетности. При этом могут быть реализованы достаточные уровни распределения полномочий и контролируемости хода процесса, что дополнительно снижает возможные риски по отклонениям в сроках и качестве подготовки корпоративной отчетности.
Это достигается следующими функциями прикладного решения:
- использование шаблонов рабочих процессов;
- выполнение запланированных операций (пакетная обработка отчетов);
- взаимосвязанное управление состояниями этапов и отчетов;
- корректировка планов;
- распределение задач и контроль исполнения задач по исполнителям;
- контроль выполнения;
- анализ отклонений по срокам от запланированного хода процесса.
Ход выполнения процесса можно контролировать с помощью сетевой диаграммы, позволяющей быстро выявить отклонения в ходе процесса, оценить возможные риски и вовремя принять корректирующие меры.

Контроль исполнения
Руководитель может в любой момент проверить, как сотрудники исполняют поставленные перед ними задачи. В свою очередь сотрудники, проанализировав все свои задачи при помощи специального отчета, могут немедленно перейти к их выполнению.

Пакетная обработка отчетов
Прикладное решение поддерживает автоматическую групповую обработку отчетов для выбранных этапов процесса и выбранных бизнес-единиц.

Разумеется, до запуска автоматической групповой обработки отчетов 1С:Консолидация 8 проконтролирует, утверждены ли предыдущие этапы и есть ли у пользователя необходимые права.
Планирование «от достигнутого»
При бюджетировании, как правило, используется планирование «от достигнутого». Такой вариант заполнения отчетности поддерживается прикладным решением.

«1С:Консолидация 8» поддерживает индексное планирование, а также содержит механизмы автоматического прогнозирования показателей на выбранный период, которые автоматически определят наиболее вероятный прогноз значений показателей.
Указанные возможности существенно упрощают ввод планируемых значений показателей и повышают достоверность планов.
Автоматизированная сверка и элиминация
Одним из важных механизмов решения является механизм автоматической элиминации, обеспечивающий исключение последствий внутригрупповых операций. Механизм разработан при консультационной поддержке KPMG и реализован в варианте прикладного решения «1С:Консолидация 8 ПРОФ».
Механизм предназначен для урегулирования ситуации, когда отчеты по внутригрупповым операциям, полученные от разных бизнес-единиц, противоречат друг другу.
При настройке механизма следует указать показатели, являющиеся внутригрупповыми, а также установить соответствие симметричных (в смысле ВГО) показателей.
Механизм обеспечивает выполнение следующих операций:
- сверка ВГО;
- урегулирование расхождений;
- формирование элиминирующих корректировок.

Результаты сверки и элиминации отображаются в специальном отчете.
Принципы подготовки консолидированной отчетности
Для формирования целостного представления о состоянии бизнеса, имеющего сложную организационно-финансовую структуру, и принятия обоснованных стратегических и оперативных решений, необходима консолидированная финансовая отчетность.
На основе консолидированной отчетности принимают решения ее внешние пользователи — владельцы, кредиторы, инвесторы. Кроме того, консолидированная отчетность может использоваться менеджментом группы компаний для планирования операционной и финансовой деятельности.
Последовательность подготовки консолидированной отчетности
При подготовке консолидированной финансовой отчетности группа бизнес-единиц трактуется, с теми или иными допущениями, как единый экономический субъект. С учетом этого положения в ходе процесса консолидации формируются соответствующие корректировки (называемые элиминирующими), которые учитывают внутригрупповой характер части операций и исключают их экономические последствия из формируемых показателей. Эти корректировки оказывают существенное влияние на результирующие значения финансовых показателей консолидированной отчетности.
Продукт «1С:Консолидация 8» ориентирован на автоматизацию стандартного процесса консолидации финансовой и операционной отчетности, как правило, включающего следующие этапы:
- определение периметра консолидации;
- импорт и технический контроль данных из дочерних бизнес-единиц (связанных организаций, филиалов, подчиненных центров финансовой ответственности);
- проверку целостности и непротиворечивости комплектов индивидуальной отчетности;
- сверку и урегулирование внутригрупповых операций;
- расчет и распределение нереализованной прибыли в активах бизнес-единиц;
- элиминацию последствий внутригрупповых операций;
- расчет доли меньшинства;
- учет гудвилла и его переоценки, расчет накопленного капитала;
- собственно формирование консолидированной отчетности.
Методы консолидации
В зависимости от реальной степени контроля над отдельными предприятиями со стороны группы, в «1С:Консолидации 8» используются различные методы консолидации.
Полная консолидация
Отчетность дочерних предприятий обычно включается в отчетность группы методом полной консолидации. В основе этого метода лежит концепция «единого предприятия»: холдинг (группа) рассматривается как одно юридическое лицо, так как активы, обязательства, доходы и расходы и расходы действительно контролируются группой.
При этом методе показатели консолидированной отчетности получаются суммированием показателей отчетности всех дочерних компаний и консолидационных корректировок. Важнейшими корректировками при полной консолидации являются:
- исключение (элиминация) результатов внутригрупповых операций (взаимных задолженностей, реализации и т.п.);
- расчет доли меньшинства в чистых активах и финансовых результатах дочернего предприятия.
Метод долевого участия
Если контроль не является определяющим, то связанное предприятие является зависимым. Отчетность зависимых предприятий обычно консолидируют методом долевого участия. Принцип, который лежит в основе такой консолидации — это изменение в консолидированной отчетности инвестиций в зависимые предприятия на величину доли прибыли или убытка, причитающуюся инвестору за отчетный период. При этом сами показатели отчетности зависимого предприятия (активы, пассивы, доходы и расходы) в консолидированную отчетность не включаются, так как считается, что степень контроля для этого недостаточна.
Пропорциональная консолидация
По отношению к совместной деятельности (в Международных стандартах финансовой отчетности — МСФО — используется термин «совместно контролируемые компании») применяется включение в консолидированную отчетность активов, обязательств, доходов и расходов пропорционально доле контроля над такими предприятиями. Этот так называемая пропорциональная консолидация. Логика ее достаточно проста: с одной стороны, инвестор имеет право на свою долю активов, а с другой стороны — отвечает по обязательствам также в размере своей доли.
Бизнес-анализ
Оперативность и качество решений, принимаемых руководителями, а, следовательно, и результативность управления, во многом зависит от того, насколько удобно представлена информация о различных аспектах деятельности группы компаний. Формирование комплекта отчетов не всегда является конечной целью процедуры консолидации.
Внутренним пользователям часто нужны разнообразные аналитические отчеты, которые построены на основе финансовых или операционных данных отдельных компаний или группы компаний и позволяют рассматривать и сопоставлять финансовые и операционные показатели в различных ракурсах.
Конфигурация содержит средства для всестороннего анализа данных, накопленных в информационной базе.
Сравнительный факторный анализ
Прямо из формы заполненного отчета можно сформировать диаграмму «Сравнительный факторный анализ».

Диаграмма «Сравнительный факторный анализ» демонстрирует состав факторов, повлиявших на значение выбранного показателя, позволяет сравнить показатель с аналогичным показателем другого аналогичного отчета, позволяет попарно сравнить аналогичные факторы двух показателей.
Аналитические панели и отчеты
«1С:Консолидация 8» включает аналитические панели и аналитические отчеты — мощные и гибкие средства, предназначенные для анализа накопленной информации.

Аналитическая панель представляет собой устойчивый комплект нескольких аналитических отчетов.
Аналитические панели, как правило, объединяют группу отчетов, ориентированных на решение родственных аналитических задач (функциональный принцип формирования панелей) либо представляющие собой устойчивый набор отчетов, используемых определенным сотрудником или группой сотрудников, решающих сходные практические задачи.
Аналитические отчеты могут быть представлены в виде таблиц, сводных таблиц или диаграмм. Аналитические отчеты, входящие в состав панелей, позволяют анализировать определенный набор данных в разных разрезах и с разной степенью детализации. Прикладное решение обеспечивает:
- интерактивную настройку формы и содержания выводимой информации;
- настройку фильтров, сортировок, группировок информации;
- персонификацию настроек аналитических отчетов;
- расшифровку (drill-down) элементов отчетов.
При начальном заполнении в информационную базу записываются готовые для использования типовые аналитические отчеты.
Расшифровки
Расшифровка аналитического отчета
В прикладном решении предусмотрена расшифровка показателей сформированного аналитического отчета до экземпляра отчета, послужившего источником данных. Двойной щелчок мыши по ячейке или области аналитического отчета открывает форму, демонстрирующую исходные данные.

Если результат расшифровки — экземпляр отчета — был сформирован на основании данных текущей или внешней информационной базы, то будет доступна дальнейшая расшифровка.
Расшифровка экземпляра отчета
Если экземпляр отчета был сформирован автоматически на основании других данных: путем свертки или консолидации других экземпляров отчетов, путем извлечения данных из внешней информационной базы, то последовательными щелчками мыши можно получить сведения о слагаемых показателя отчета и об их происхождении.

«1С:Консолидация 8» предоставляет возможность расшифровки до документа внешней информационной базы.
Расшифровка консолидированного экземпляра отчета
При расшифровке показателя отчета, сформированного способом консолидации, будет выведена отчетная форма, отображающая следующие сведения по каждому использованному показателю другого отчета:
- исходное значения показателя другого отчета;
- доля учета при консолидации;
- итоговое значение, вошедшее в состав значения показателя консолидированного отчета (полученное перемножением исходного значения и доли).
Причем эту расшифровку можно вывести сразу для нескольких показателей консолидированного экземпляра отчета.

Многослойный анализ управленческой информации
Аналитические средства прикладного решения позволяют реализовать многослойный анализ накопленной информации от общей картины к ее детальному представлению. Продукт предоставляет гибкие средства по графическому представлению анализируемой информации, включая наглядные аналитические панели индикаторов.

Общая картина
Аналитические отчеты в виде диаграмм реализуют обобщенное графическое представление, позволяющее выявить общие структурные зависимости, наиболее кричные отклонения, тенденции изменения показателей.
Уточнение информации
Аналитические отчеты в виде таблиц и сводных таблиц, в том числе формируемые в порядке расшифровки других отчетов, позволяют выделить компоненты тех или иных зависимостей и отклонений.
Расшифровка до документа внешней информационной базы
Реализована возможность расшифровки показателей до исходных экземпляров отчетов. А если при расчете значения показателя отчета были использованы внешние данные, то возможна расшифровка вплоть до документа внешней информационной базы.

Индикаторы
Аналитические панели и отчеты могут отображать индикаторы двух видов: «состояние» и «тренд».

Использование индикаторов, быстрый отбор по их значениям существенно повышают эффективность поддержки принятия решений конечными бизнес-пользователями за счет ускорения анализа текущей ситуации и тенденций развития.
Прогнозы
Имея некоторые показатели сейчас, руководителю всегда интересно знать, а что будет дальше. В условиях риска и неопределенности важную роль играют прогнозы. Для принятия обоснованных управленческих решений необходимо, например, прогнозировать объем реализации, себестоимость продукции как в целом, так и по важнейшим статьям, величину денежных средств и т.д. Аналитические отчеты позволяют прогнозировать выбранные показатели на основании уже существующих данных (например годового товарооборота магазина за ряд лет) и представлять этот прогноз в виде графиков.

Интеллектуальный анализ данных
Примечание. Описываемая функциональность реализована в варианте прикладного решения «1С:Консолидация 8 ПРОФ».
В информационной системе активно работающего предприятия накапливаются большие объемы разнообразных сведений. Пользователи могут анализировать эти сведения с помощью классических аналитических инструментов, встроенных в прикладное решение: отчетов, сводных таблиц, диаграмм. Эти инструменты позволяют представить картину хозяйственной деятельности предприятия в удобном для анализа виде, определить отклонения от плана, подготовить принятие управленческих решений, спланировать новые показатели на основе тенденций прошлых периодов.
Современный бизнес столь многогранен, что количество факторов, потенциально оказывающих влияние на то или иное решение, может исчисляться десятками. Конкуренция усиливается день ото дня, жизненный цикл товаров укорачивается, предпочтения клиентов меняются все быстрее. Для развития бизнеса необходимо максимально динамично реагировать на стремительно меняющееся бизнес-окружение, учитывающее тонкие, а подчас трудноуловимые закономерности развития событий.
Какие группы клиентов откликнутся на рекламную акцию, а какие безвозвратно уйдут к конкурентам?
Открывать новую бизнес-линию или пока повременить?
Не просрочит ли покупатель платеж, а поставщик отгрузку?
Каковы возможности для роста и где скрываются потенциальные угрозы?
Подобные вопросы ежедневно задают себе и коллегам тысячи менеджеров, но при использовании классических инструментов анализируемые показатели и взаимосвязи должны быть определены заранее. Обычные отчеты не рассчитаны на поиск неочевидных правил и на извлечение неизвестных закономерностей, то есть на генерацию новых знаний.
Для решения подобных задач предназначена подсистема интеллектуального анализа данных (Business Intelligence), которая включена в прикладное решение «1С:Консолидация 8».
Общая характеристика
Подсистема анализа данных призвана помочь пользователям корпоративной информационной системы быстрее находить ответы на нетривиальные вопросы, обеспечивая автоматизированное преобразование данных, накопленных в корпоративной информационной системе, в практически полезные и хорошо интерпретируемые закономерности. Она обеспечивает поддержку принятия разнообразных управленческих решений с помощью алгоритмов интеллектуального анализа данных (ИАД).

Алгоритмы ИАД формиру